Neuma Technology: CM+ Enterprise Software Configuration Management for Application Lifecycle Management

Neuma Technology Inc. provides the world's most advanced solution to manage the automation of the software development lifecycle
Neuma Technology Inc.

Product Info:

CMII Certified
CM+ is certified as the only SCM tool supporting the CMII proces model. For more information on CMII visit icmhq.com

Screen Caps (click images to enlarge)
CMII Profile Main               CMII Profile Baseline
CMII Profile Main                                            CMII Profile Baseline
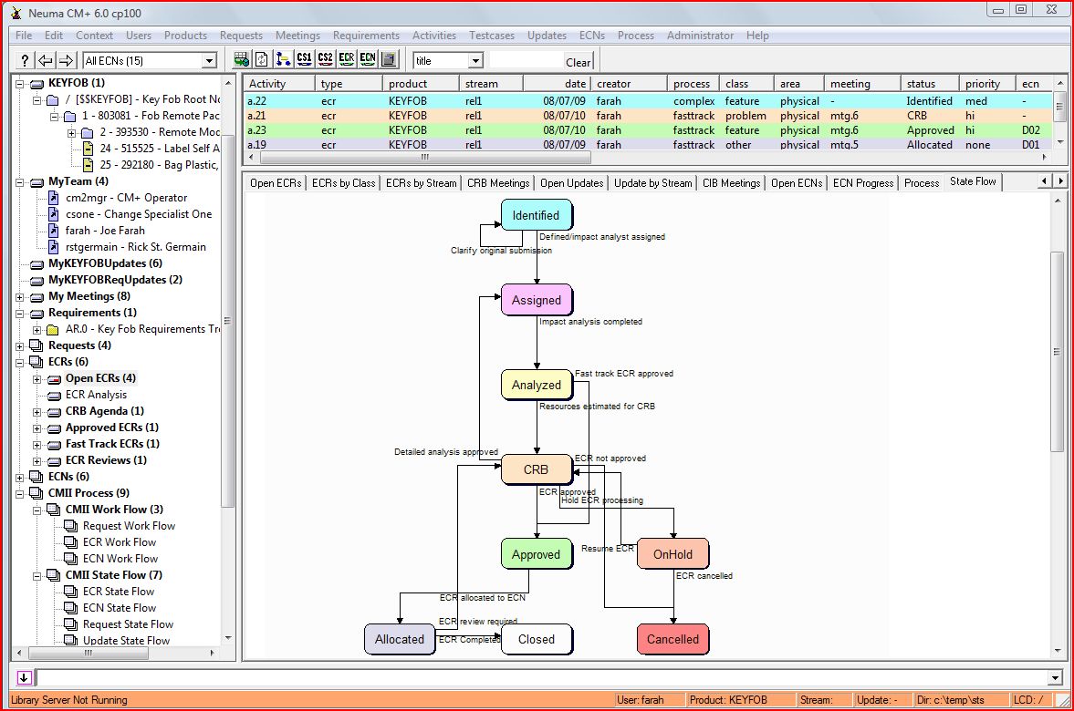
ECR's and Flow
ECR's and Flow
Build Comparison Station                 CM Manager Dashboard
Build Comparison Station                                   CM Manager Dashboard
Problem Dashboard                 Update Review Station
Problem Dashboard                                           Update Review Station